반응형

이 글의 동영상 강의입니다.
지난 시간에 아래와 같이 모델링한 내용으로 MySQL Workbench를 이용하여 테이블을 만들어봅니다.

- 우선 MySQL Workbench를 실행합니다.
- 상단 메뉴에서 File - New Model을 선택합니다.

New Model - Schema에서 마우스 오른쪽 클릭 후 Edit Schema를 선택합니다.

Edit Schema - Schema name을 변경합니다.

Schema name 변경 - Add Diagram을 더블클릭합니다.

Add Diagram - New Table 아이콘을 선택합니다.

New Table - 마우스를 다이어그램 내부에 클릭하면 Table이 생성 되고, 생성된 Table을 더블 클릭하면 Table 설정 창이 하단에 나타납니다.

Table 설정 - Table의 컬럼 정보를 아래와 같이 입력하면 다이어그램의 Table 정보가 아래와 같이 변경됩니다.
Table명 : user
id, INT
username, VARCHAR(50)
icon_url, VARCHAR(200)
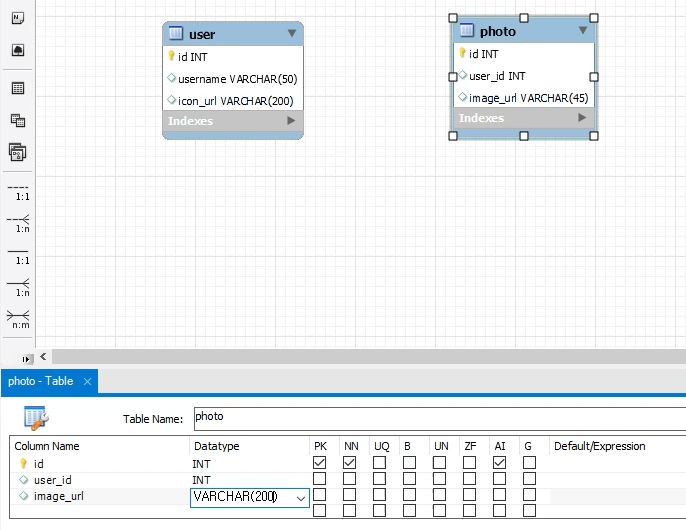
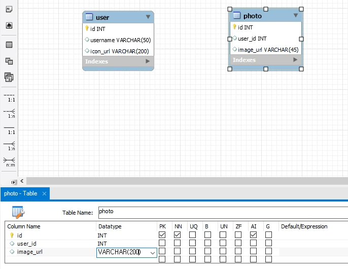
컬럼 정보 입력 - photo table 정보도 아래와 같이 입력합니다.

photo table - Foreign key 설정을 위해 스포이드 그림이 있는이 있는 1:n 아이콘을 선택합니다.

1:n - 먼저 photo의 user_id 컬럼을 선택 후 user의 id 컬럼을 선택합니다.

foreign key 선택 - 아래와 같이 foreign key 가 연결 됩니다.

foreign key 연결 - 나머지 테이블도 아래와 같이 만듭니다.

전체 테이블 다이어그램
다음은 만들어진 모델을 이용해 테이블을 생성합니다.
- 메뉴에서 Database - Forward Engineer를 선택합니다.

Forward Engineer - connection을 선택합니다.

connection 선택 - 첫 페이지 Option은 default로 선택합니다.

Option setting - Select Object에 우리가 만든 table 4개가 선택된것을 확인 후 Next를 클릭합니다.

Select Object - 생성된 SQL문을 확인하고, 전체 선택하여 복사(Ctrl+C)합니다.

Review SQL - 메뉴의 홈아이콘을 클릭합니다.

Home - test connection으로 연결합니다.

database connection - 해당 Script를 붙여넣기 한 후, 실행 아이콘을 클릭합니다.

script 실행 - 하단 output에 테이블 생성 스크립트 실행 결과가 다음과 같이 나타납니다.

스크립트 실행 결과 - SCHEMA 창에서 test schema에 마우스 오른쪽 버튼을 클릭하여 Refresh All을 선택합니다.

Refresh All - 아래와 같이 4개의 table이 만들어 진것을 확인할 수 있습니다.

table list
이상으로 MySQL의 Workbench를 이용해서 모델링 실습을 해보았습니다.
반응형
'Database' 카테고리의 다른 글
| Docker로 MySQL 설치하기 (0) | 2022.01.15 |
|---|---|
| 데이터베이스기초-03.MySQL 모델링 기초 1 (0) | 2021.10.28 |
| 데이터베이스기초-02.MySQL-Schema, User, Table 생성하기 (0) | 2021.10.24 |
| 데이터베이스기초-01.MySQL 설치하기 (0) | 2021.10.23 |